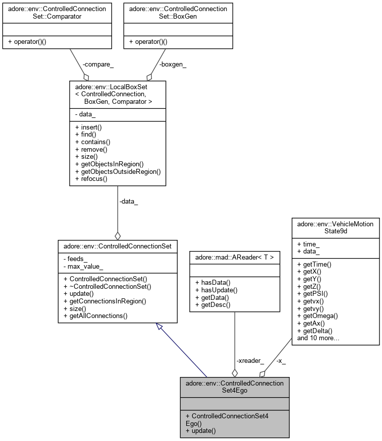
Specialization of ControlledConnectionSet: Filters connections in range of ego. More...
#include <controlledconnection.h>


Public Types | |
| typedef adore::mad::AReader< VehicleMotionState9d > | TVehicleMotionStateReader |
Public Types inherited from adore::env::ControlledConnectionSet | |
| typedef LocalBoxSet< ControlledConnection, BoxGen, Comparator > | TLocalBoxSet |
| typedef adore::mad::AFeed< ControlledConnection > | TConFeed |
Public Member Functions | |
| ControlledConnectionSet4Ego (TVehicleMotionStateReader *xreader, TConFeed *connection_feed, TConFeed *checkpoint_feed=nullptr) | |
| virtual void | update () |
Public Member Functions inherited from adore::env::ControlledConnectionSet | |
| ControlledConnectionSet (TConFeed *connection_feed, TConFeed *checkpoint_feed=nullptr) | |
| Constructor for ControlledConnectionSet stores pointer to update feeds. More... | |
| ~ControlledConnectionSet () | |
| virtual void | update (double radius, double X, double Y) |
| TLocalBoxSet::itpair | getConnectionsInRegion (double x0, double y0, double x1, double y1) |
| int | size () const |
| TLocalBoxSet::itpair | getAllConnections () |
Private Attributes | |
| TVehicleMotionStateReader * | xreader_ |
| VehicleMotionState9d | x_ |
Specialization of ControlledConnectionSet: Filters connections in range of ego.
| typedef adore::mad::AReader<VehicleMotionState9d> adore::env::ControlledConnectionSet4Ego::TVehicleMotionStateReader |
|
inline |
|
inlinevirtual |


|
private |
|
private |